Modélisation SysML

 

Diagramme des cas d'utilisation

Diagramme des exigences

Diagramme de définition de blocs

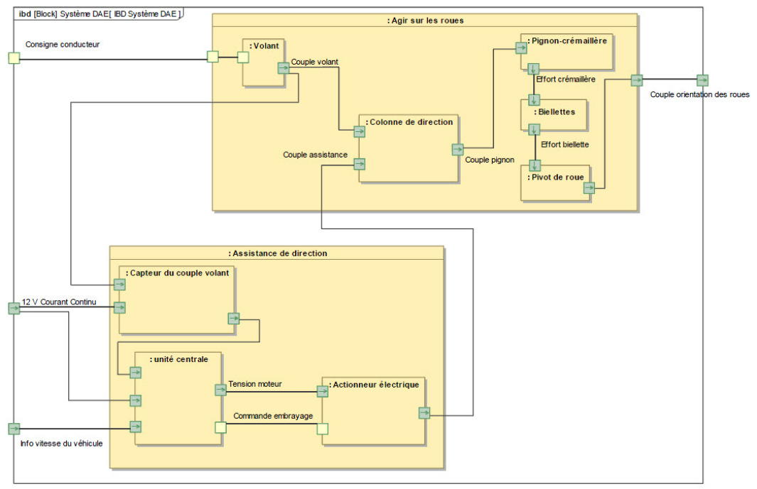
Diagramme de blocs internes